Create macros in Xactimate online
A macro is a saved list of line items you can add to a structure. Using macros is a more efficient way to replicate repetitive tasks.
You can create macros in either Sketch or Estimate Items, whichever you prefer.
In Sketch
- Within a project, select Estimate in the left navigation menu.
- Select Sketch.
- In the ribbon at the top of the screen, select Options.
- Select Macros in the Sketch ribbon. (Or select the arrow next to Macros and then select Macro list.)
- Select Add.

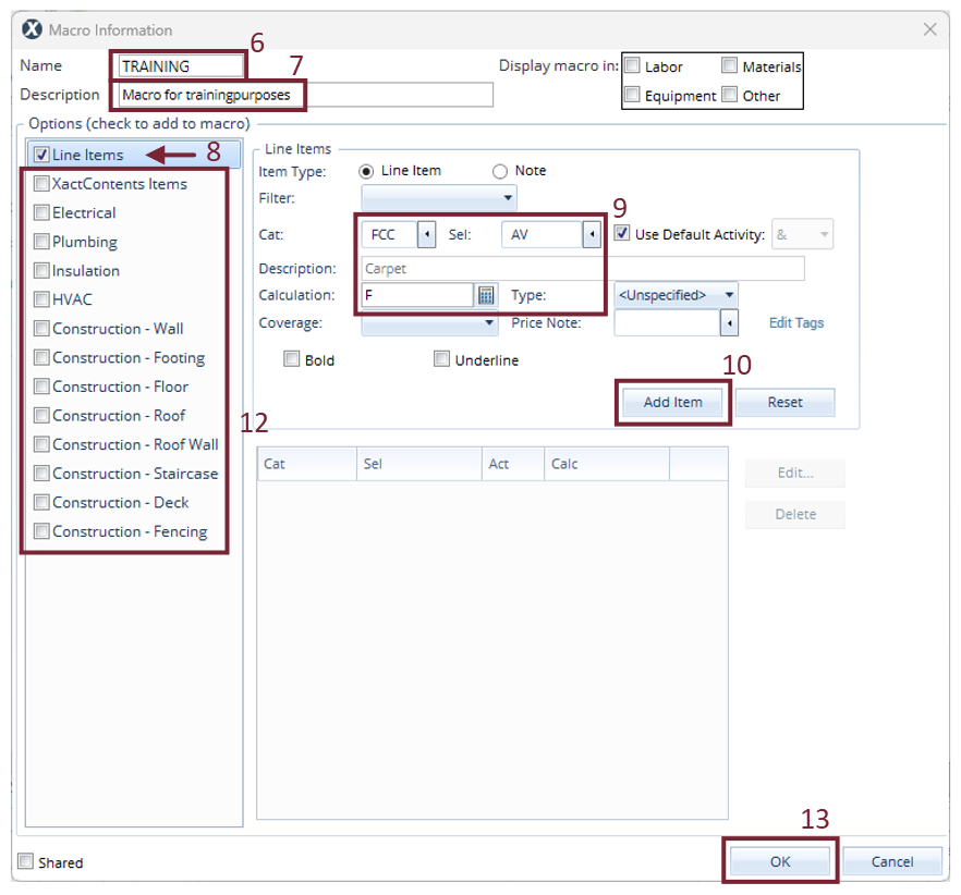
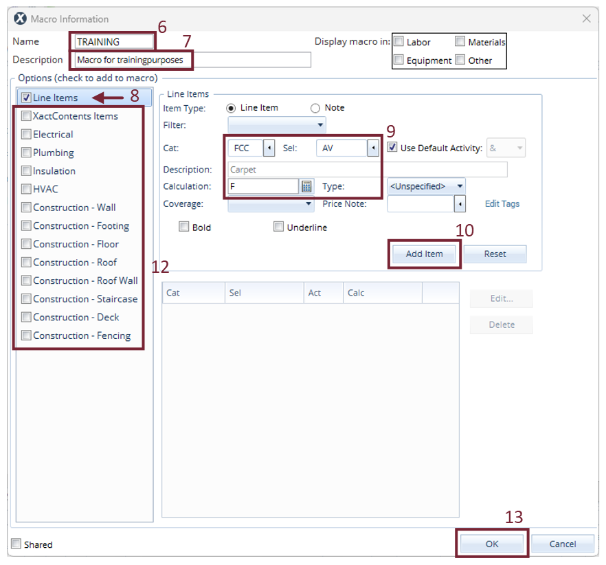
- Type a name for your macro.
- Type a description for your macro.
- To add line items, select Line items. (You can select other options if you want to add any of them to the macro.)
- Enter the Category (Cat), Selection (Sel), and Calculation for the appropriate line item.
- Select Add Item.
- Repeat steps six through eight for each line item you want to include in the macro.
- Select and configure any other options (if needed).
- Select OK to save your macro.

In Estimate Items—method one
- Within an estimate, select Estimate in the left navigation menu.
- Select Estimate Items.
- In the ribbon at the top of the screen, select Items.
- Above Quick Entry, select Macros.
- Select Add.

- Type a name for your macro.
- Type a description for your macro.
- To add line items, select Line items. (You can select other options if you want to add any of them to the macro.)
- Enter the Category (Cat), Selection (Sel), and Calculation for the appropriate line item.
- Select Add Item.
- Repeat steps six through eight for each line item you want to include in the macro.
- Select and configure any other options (if needed).
- Select OK to save your macro.

In Estimate Items—method two
- Add the appropriate line items to a structure or group .
- In the Grouping pane, right-click the structure or group that has the line items you want to save as a macro.
- Select Save macro to open the Macros dialog box.

- Type a name in the Code box.
- Enter a description for your macro.
- Select OK to save your macro.
